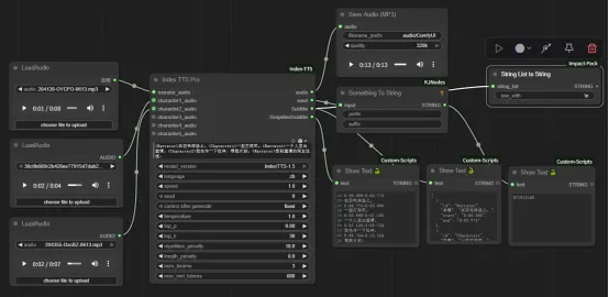
Index TTS Pro
节点功能:Index TTS Pro节点是ComfyUI 系统专为小说等长文本、多角色阅读设计的多角色语音合成节点。它能够:解析结构化文本(含 <Narrator> 和 <CharacterX> 标签),根据不同角色配置不同的参考音频,实现“多角色分声线朗读”,可大幅提高小说、有声书、广播剧等AIGC场景中语音生成的自动化和多样性。
节点中英文对比
Index TTS Pro
TTS模型版本
Index-TTS
语言
auto
语速
1.0
随机种子
0
控制生成多样性
1.0
采样多样化控制
0.8
采样概率
30
惩罚重复
10.0
语音长度
0
束宽
3
单段语音token数
600
Index TTS Pro
model_version
Index-TTS
language
auto
speed
1.0
seed
0
temperature
1.0
top_p
0.8
top_k
30
repetition_penalty
10.0
length_penalty
0
num_beams
3
max_mel_tokens
600
Index TTS Pro - 参数说明
输入参数
narrator_audio
旁白/描述内容朗读所参考的音色样本(用于音色克隆,生成旁白声音)。
character1_audio
角色1(Character1)音色参考文件,用于模仿/还原指定角色声音。
character2_audio
角色2(Character1)音色参考文件,用于模仿/还原指定角色声音。
character3_audio
角色3(Character1)音色参考文件,用于模仿/还原指定角色声音。
character4_audio
角色4(Character1)音色参考文件,用于模仿/还原指定角色声音。
character5_audio
角色5(Character1)音色参考文件,用于模仿/还原指定角色声音。
输出参数
audio
最终合成的多角色朗读音频(支持旁白及多角色切换)。
seed
实际使用的随机种子。用于结果复现及溯源。
Subtitle
标准格式字幕文本(带时间轴,适合播放器/字幕编辑用)。
SimplifiedSubtitle
简化字幕文本(适合基础配音或同步脚本场景)。
控件参数
model_version
TTS模型版本选择(Index-TTS, IndexTTS-1.5),不同模型声音质量、风格和性能略有不同。
language
输出语音的语言(auto, zh, en),默认 auto,可自动识别或强制指定。
speed
语音语速控制,默认1.0,0.5~2.0(步长0.1)。1.0为正常速度,>1变快,<1变慢
seed
随机种子,默认0,取值0~2^32-1,保持生成确定性,复现同一结果用。
temperature
控制生成多样性,默认1.0,范围0.1–1.5,数值越高音色/韵律/表现越多变,低则更一致。
top_p
采样多样化控制参数,默认0.8,范围0.0–1.0(概率累计阈值)。
top_k
采样时仅考虑概率最高的top_k结果,默认30,1~100。
repetition_penalty
惩罚重复,默认10.0,1.0~15.0,数值越高越不容易重复发音或短语。
length_penalty
控制生成语音长度倾向,默认0,-5.0~5.0,正值倾向更短,负值倾向更长。
num_beams
搜索宽度—束宽,默认3,1~10。越高生成可靠性越强,但会变慢。
max_mel_tokens
最大支持的单段语音token数,默认600,100~1500,影响生成音频长度上限。

